← Back to Portfolio View the Publication

Meteorological Drought Assessment in Northern Bangladesh: A Machine Learning-based Approach Considering Remote Sensing Indices

Authors

Md. Ashhab Sadiq, Showmitra Kumar Sarkar, Saima Sekander Raisa

Aim

To evaluate the spatiotemporal characteristics of meteorological drought in northern Bangladesh using multi-source remote sensing data and machine learning methods.

Summary

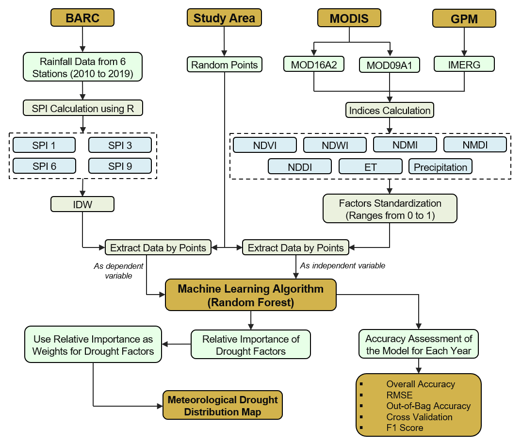
This study investigates meteorological drought in northern Bangladesh (2010–2019) through the integration of remote sensing indices and machine learning. Using 4 types of Standardized Precipitation Index (SPI) as the primary drought indicator, 7 satellite-derived variables were analyzed with a Random Forest model to capture spatial and temporal drought patterns. The approach provides a comprehensive framework for understanding regional drought dynamics.

Study Area

The northern region of Bangladesh, covering Rajshahi and Rangpur divisions (16 districts, total area 34,359 sq. km), was selected as the study area. Bounded by the Padma River to the south, Jamuna River to the east, and the Indian border to the west, it has a mean elevation of approximately 30 m. The region has a monsoon climate with annual rainfall of 1400–1550 mm and is predominantly agricultural (nearly 80% of land). Groundwater is the primary source of irrigation during the dry season. Geographically, it includes the Barind Tract, Himalayan piedmont plains, and alluvial lowlands.

Study Area Map

Methodology

  • Data Preparation: Derived seven drought-related indices (NDVI, NDWI, NDMI, NDDI, NMDI, ET, and Precipitation) from MODIS and IMERG imagery using Google Earth Engine (GEE).
  • Reference Indicator: Computed the Standardized Precipitation Index (SPI) from station-based rainfall data for 1-, 3-, 6-, and 9-month timescales using R programming in RStudio.
  • Model Development: Built a Random Forest model in Python (Spyder IDE) to evaluate variable importance and predict drought intensity at different time scales (1-, 3-, 6-, and 9-month SPIs).
  • Spatial Mapping: Weighted indices were integrated in ArcMap using raster analysis to generate annual drought distribution maps (2010–2019).
  • Validation: Assessed model performance in Python, using metrics such as accuracy, RMSE, F1-score, and cross-validation.
Methodology Flowchart

Remote Sensing Indices

Seven remote sensing indices were derived from MODIS and IMERG imagery to represent vegetation, moisture, and climatic conditions.

  1. NDVI – Indicates vegetation greenness and photosynthetic activity.
  2. NDWI – Measures surface water and soil moisture conditions.
  3. NDMI – Reflects vegetation and canopy moisture content.
  4. NDDI – Combines NDVI and NDWI to assess drought severity.
  5. NMDI – Detects vegetation and soil dryness using multiple spectral bands.
  6. ET – Represents surface heat flux and water loss.
  7. Precipitation – Shows rainfall distribution across time and space.
Remote Sensing Indices

Standardized Precipitation Index (SPI)

SPI Types and Maps 2010-2019

Key Findings

Drought Distribution Map
← Back to Portfolio